Tom Sawyer Software Solutions for the Public Sector

Tom Sawyer Perspectives

A low-code development platform that empowers public sector organizations to build custom applications or enhance existing systems with advanced graph visualization and analysis. With integrated design tools and extensive APIs, Perspectives makes it easy to transform complex, connected data into clear visualizations that drive faster, more informed decision-making. Ideal for applications in cybersecurity, infrastructure, intelligence, and regulatory oversight, it helps agencies uncover insights and improve outcomes. Learn More.

Tom Sawyer Data Streams

A platform that enables the integration, transformation, and enrichment of data from diverse and continuously evolving sources helping government agencies and public institutions turn fragmented data into actionable insights. With support for a wide range of data formats—including SQL, Excel, XML, RDF, and graph databases—this solution streamlines integration from legacy systems and siloed sources into a unified knowledge graph stored in a graph database. Visual data flow modeling and schema editing simplify the process, making it easier to transform and enrich mission-critical data for use across investigative, operational, and regulatory systems. Learn More.

Tom Sawyer Explorations

A no-code graph intelligence solution that helps public sector analysts uncover critical insights from complex data—without needing to write code or learn query languages. It connects directly to graph databases, enabling intuitive pattern-based searches and automatically visualizing the results to reveal hidden relationships. With built-in graph analysis tools, Explorations supports faster, more informed decision-making in areas such as law enforcement, intelligence, infrastructure, and regulatory oversight. Learn More.

Tom Sawyer Business Process

A powerful end-user application that helps public sector organizations design, execute, and manage business processes with clarity and consistency. Its intuitive interface supports BPMN 2.0 standards, making it easy to define responsibilities, track progress, and identify bottlenecks. With built-in execution capabilities, it ensures that critical workflows are carried out reliably across departments to improve transparency and operational efficiency. Learn More.

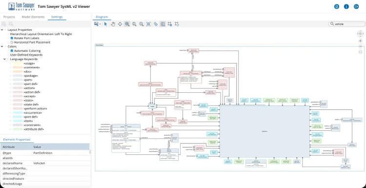
Tom Sawyer SysML v2 Viewer

A powerful solution that enables public sector teams to visualize and interact with complex systems engineering models with ease. It automatically generates clear, interactive diagrams from SysML v2-compliant repositories, enabling better understanding and communication of system designs. Ideal for government agencies working in systems engineering and infrastructure planning, the viewer enables engineers and analysts to efficiently explore intricate system architectures without the need for manual diagram adjustments. Learn More.